![]() |
FYP
1.0.0
Final Year Project -- Alexander Meuer
|
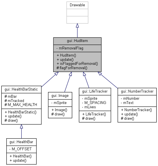
Interface for non-interactable hud elements. Non-interactable hud elements are for show, the user can't click on or use them. Therefore, gui::Button does not derive from this class. More...
#include <HUD.hpp>


Public Member Functions | |
| virtual void | update (float deltaSeconds) |
| bool | isFlaggedForRemoval () const |
Protected Member Functions | |
| void | flagForRemoval () |
Private Attributes | |
| bool | mRemovalFlag |
Interface for non-interactable hud elements. Non-interactable hud elements are for show, the user can't click on or use them. Therefore, gui::Button does not derive from this class.